
Text on the drum at left as imaged by an Opteon Line Scan camera.
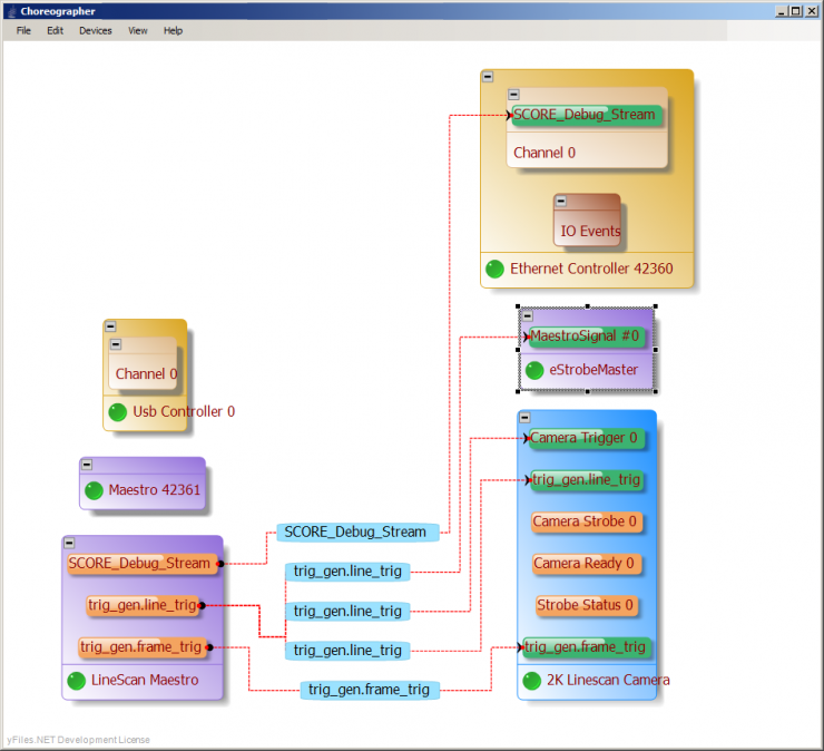
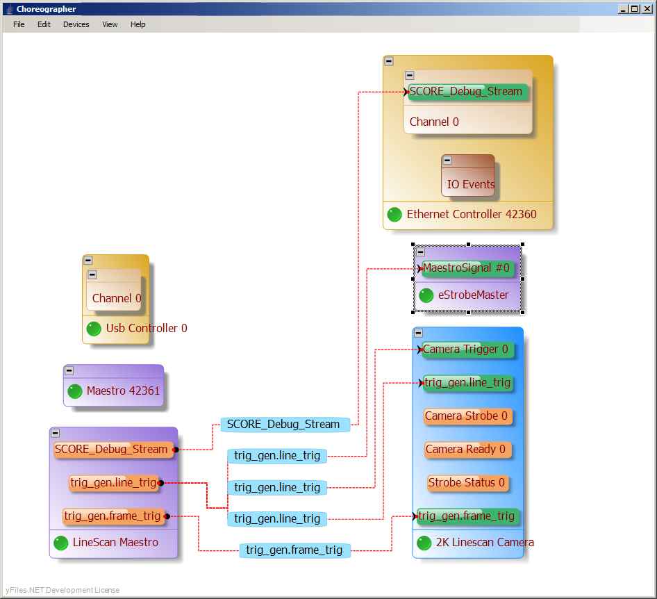
Easy Installation
Other machine vision cameras don’t play well with others.
Opteon cameras fit right in – coordinating perfectly, to the microsecond – with everything else in your system – without dedicated trigger, strobe, power, lighting, and local communication cables and without loading your host processor.
In this linescan application, the light is being energized at the level of 128W, 1500 times per image by one of 12 asynchronous channels of the device on the left, perfectly synchronized with each line exposure of the camera, based on interpolation of encoder pulses delivered to the device at the right, to provide a linescan image with perfectly square pixels.
No extraneous cables. One simple Ethernet cable per device. Period.






