Eliminate Wires
There should be just one connection per device, period.
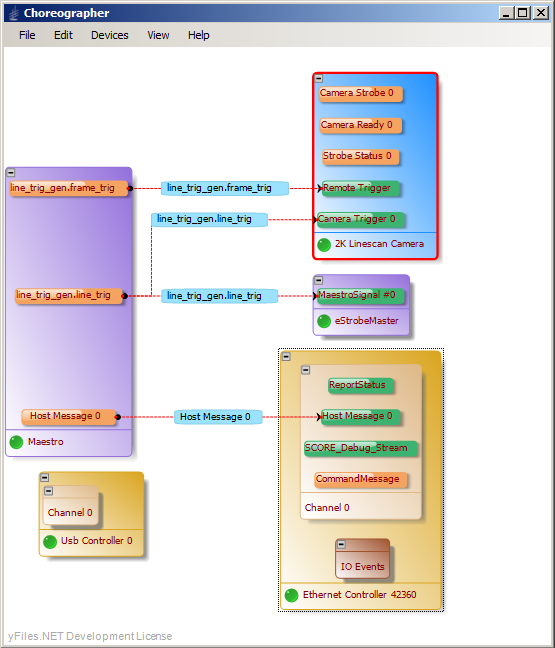
The line scan application shown here which is remotely illuminated and triggered with signals derived from a shaft encoder would be complicated to achieve with conventional devices, but requires only simple Ethernet connections when built with Opteon components.
Eliminating wires and connections in a modern solid state system is the most powerful way to increase system reliability. Fewer wires also means less complexity, lower costs, and much faster deployment. Continuous real-time monitoring is available during normal and abnormal system operation of the electrical quality of each connection and automatic checks for the timely arrival and validity of every transmission expected to occur among system devices. Logging of the exact timing of all operations throughout the imaging system is also provided.
All of the following pass simultaneously over the same connection:
- Power distribution, up to 90 W per device
- Encoder activity
- Camera and Actuator Triggers
- Lighting controls and triggers
- Real-time signaling among intelligent controls
- Real-time communication of vision system operations with Conventional PLCs
- Continuous System Integrity Monitoring
Design and View Virtual Connections with Choreographer
Opteon tools enable vision developers to graphically designate all of the communications necessary to coordinate system operation in a way that guarantees all of the connections will function properly. The drag and drop graphical environment displays and ratifies your connections as you make them. If the tool tip results in a connection on the screen, it will function precisely as you planned with timing accurate to the microsecond.
Automated Deployment, Diagnosis & Real-time Self-monitoring
- Deployment Tool for automating the setting and storing of all system parameters required for successful operation
- Re-Deployment for installing multiple copies of a system in a plant or for continuing production of OEM machines
- Repair Tool that automatically matches replacement parts to their roles in the machine to eliminate downtime
- Autonomous monitoring of every aspect of system operation, notification of any anomalies, and continuous logging of system behavior
